Lucrative flavors of flutter magic in mobile application development
Flutter is a UI toolkit backed by Google for building well-equipped high-performance applications for mobile, web, and desktop from a single codebase. Flutter is a dynamic, cross-platform framework, launched in 2018 with all the integrated widgets and reusability of code with different plugins that make the app development process faster.
Flutter uses Googles’ in-house programming language, Dart. Despite being the newbie of the cross-platform mobile app development community, Flutter is giving robust competition to established players in the market.
Top reasons why developing an app with flutter is a cost-effective solution:
Open-source framework:
Flutter is entirely open-source. So it becomes easy for developers to view the documentation and post their issues on the open developer forum. Flutter uses Dart, which is an object-oriented programming language similar to C, so it is easier to learn and work on Flutter. It saves a lot of money and time in the development process.
Single codebase:
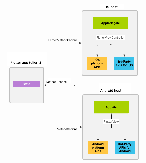
Flutter allows developers to use the same codebase for application development on both the Android and iOS platforms with or without different plugins. It saves the cost as well as the time of mobile app development considerably. Simple QA is enough to test the functionality, features, and programming of the cross-platform mobile app.

(source: flutter.dev)
Hot reload:
Flutter offers developers an impressive feature called Hot Reload, which allows them to look at the output instantly for the changes made to the codebase. Hot reload, works by adding updated source code files into the running Dart Virtual Machine (VM) that change classes with new versions of fields and functions, then the Flutter framework automatically rebuilds the widget tree.
Flutter SDK:
Flutter mobile app development kit comes with its own SDK widget library. Still, developers can build customized widgets if they require, which makes customization of the app easy for them. Widgets are crucial in constructing a seamless User Interface and their declaration.
(Source: flutter.dev)
» Eminent performance:
Flutter uses a fast and simple programming language, Dart. Dart can be compiled into native code because it does not use OEM widgets but has its own widgets. Thus the performance speed increases to 60 Frames/Second. So, developing a Cross-platform application using Flutter is a viable solution compared to developing separate apps in native code.
» Testing:
Flutter offers strong testing support to quality analysts. Flutter holds a separate package called Flutter Driver to perform widget tests effectively. Since Flutter uses the single codebase to develop an app for multiple platforms, it needs quality checks only once, which saves so much time and money.
» Maintenance:
Flutter apps do not require any additional maintenance costs. The design of the Flutter app is compatible with traditional operating costs without paying anything extra and even allows you to use native features of the platform.
The estimated cost of flutter app development:
Consider the following factors:
» App designing:
App designing includes mainly the better integration of UI and UX in an application that offers a better user experience.
A simple and flexible application design attracts and retains userbase. So UI/UX development plays a crucial role in estimating the cost of Flutter app development. Design Complexity/Animations/Graphics are also deciding factors.
The app structuring and designing is the most time-consuming job in the entire process of development. A skilled developer charges somewhere between $20-$50/hr.
» The backend of the app:
The backend any mobile app controls app data/serve/real-time chatbot/app security/data backups to offer a better and personalized user experience. The backend is a determining factor in the cost of a Flutter application.
The main advantage of Flutter is that it uses Google-backed Firebase as a backend. Firebase is a collection of tools, which makes an app development process simpler and faster.
» App functionality:
The cost of Flutter application development increases with the incorporated advancements such as social media integration, AR/VR integration, in-app call/message, multiple payment gateways, geofencing, GPS integration, AI Chatbots, push notifications, IoT integration, etc.
The app development cost is one of the major concerns for startup or well-established businesses. The average cost of the Flutter cross-platform application development is somewhere between $10,000 to $50,000, which is just half of the standard price of app development with another framework.
How we can help you?
Coruscate is the top mobile app development company that has delivered 200+ projects to global clients successfully. We have a team of 100+ developers, business experts, and legal experts that will help you solving business problems using technology. We have defined a process to build highly-functional Flutter solutions. Apart from it, Coruscate can also provide you an exclusive flutter app development team.
Let us know about your project requirements to help you with the app demo, estimated quotation. Feel free to contact us if you have any questions regarding Flutter app development.

